在云时代,对于学习SDN的程序员来说,OpenStackNeutron和OpenDaylight毫无疑问是两大技术金矿.
在云时代,对于学习SDN的程序员来说,OpenStack Neutron和OpenDaylight毫无疑问是两大技术金矿。但是对于程序员来说,要跨这两个社区意味着Python,JAVA两大技术群。所以借句套话来说就是“既是机遇,也是挑战”。OpenStack社区已经存在5年多了,OpenDaylight才不到三年的时间。相比OpenStack来说,OpenDaylight在管理上显得不是很清晰,文档的更新和即时性也比较差。借助于本人在Java领域的经验,在研究了各种相关技术和代码后,总结了一下OpenDaylight北向接口的技术内密。

Neutron北向接口概述
当然要了解这个项目,项目的wiki站点https://wiki.opendaylight.org/view/NeutronNorthbound:Main 无疑是最好的地方。项目的freenode IRC频道是#opendaylight-neutron,虽然wiki主站点标的是#opendaylight。从这个频道的参与人数来看(如下图),这个项目的参与度不是很高。而且几个核心经常不在线,但有可能是我们时区的原因。

好了,我们接着聊聊这个项目的主要目的:
- 1. 让ODL和Openstack Neutron对接
- 2. 隔离Neutron和Opendaylight各自的内部实现细节
- 3. 给Opendaylight各个网络项目提供neutron的虚拟网络接口
- 4. 吸引更多的开发者进入社区
前两个目的显而易见,我们说说第三和第四条。

如上图,现在Opendaylight和openstack neutron的集成有多个项目,比如VTN,DOVE和OVSDB。它们都通过neutron北向接口和OpenStack neutron通信。
对于吸引更多的开发者,那就是说,投身于社区的开发人员在理论上来说是固定的,如果能把OpenStack的开发人员吸引部分到Opendaylight里来,这对于社区的发展肯定是件好事。下面是两个社区频道参与人员的数量:

不难发现,两个社区的人员参与度不在一个量级。这也许是opendaylight涉及的领域比较专的原因,而且做java的开发者大都在做企业应用,对于用java做网络,大家还是有点不习惯。
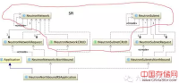
Neutron北向接口项目的结构
我们安装了opendaylight后,进入karaf控制台,执行bundle:list | grep neutron可以看到这个项目的bundle,如下:

各个模块实现了各自的功能,它们之间的依赖关系大概如下:

1. northbound-api主要是提供restful接口,把从openstack 过来的调用转向transcriber项目中的服务。
2. neutron-spi项目提供restful接口的数据模型,也就是restful接口的http数据会直接转换成这里对应的数据对象。当然这个SPI还定义了一些服务接口,来和northbound-api对接。
3. transcriber项目实现了neutron-spi中定义的服务接口,它把restful接口传递进来的数据转换成ODL的MD数据库中的model。
4. model定义了这个项目在ODL中的neutron表述。Restful接口传进来的数据通过transcriber的处理,从Neutron-spi中的模型转换成MD中model定义的模型。当然对于Restful中需要访问数据的接口,transcriber把ODL中的model定义的数据转成neutron-spi定义的数据模型,再通过restful接口暴露给Openstack的模块。
northbound-api的restful接口
northbound-api是个WAR模块,也就是说它是一个web应用。它的web 根目录定义在maven 构建插件生成的MANIFEST.MF文件中:

也就是如上图所示的“/controller/nb/v2/neutron”。当然作为一个J2EE web应用模块,web.xml文件是必不可少的:

而且还可以看出我们的API是一个jersey容器下跑的一个应用。Karaf的配置目录下,我们可以看到jersey容器的配置文件:

从上图可知jersey的监听地址是8181和8080。这也是我们为什么会有http://localhost:8181/index.html看到DLUX界面的原因。
RESTFUL 接口调用示例
RESTFUL接口针对neutron的网络模型对各个对象都有增删改查的URL。这里我们针对网络这个资源对象来演示这个API的使用。
下面我们先创建一个虚拟网络:

然后再获取所有虚拟网络:

当然,我们也可以单独显示某个虚拟网络:

和删除网络:

northbound-spi 定义API接口后面的数据模型和操作接口

如上图所示,NeutronNorthboundRSApplication是web应用入口,其定义了系统所有的URL映射类,比如为网络对象的NeutronNetworksNorthbound,为子网对象定义的NeutronSubnetsNorthbound。这些northbound类定义了各个对象的增删改查URL映射。
下面我们只描述为网络对象定义URL接口的NeutronNetworksNorthbound类。它的定义如下:

可以看到它的映射前缀是:“/networks”,首先看看Network List操作的映射:

我们看看这个方法的各种annotation。首先是@Get,这表明是个HTTP Get方法。接着是状态码的定义,然后是方法内部对于各个URL查询参数的映射。然后调用SPI模块中的接口INetworkNetworkCRUD来获得系统中的网络对象NeutronNetwork,接着循环处理这些网络对象。
下面是这个方法的后半部分:

分两种情况,第一种是分页,第二种不分页。但是最后还是创建一个NeutronNetworkRequest对象对NeutronNetwork进行了封装:

这个类定义了它的JAXB映射,这样容器就能把模型数据进行序列化和反序列化。
Transcriber 在SPI模型和MD模型之间转换

Transcriber模块定义了一系列实现类来实现SPI模块中定义的各种CRUD接口。这些实现类主要工作就是在SPI模型和model模块中定义的yang模型之间进行映射。同时通过 ODL的MD服务对yang模型进行存储访问。
Transcriber模块是一个典型意义上的OSGI bundle,它定义了自己的activator,这个activator启动的时候,注册了实现SPI CRUD接口的所有服务类。如下图所示:

这样,在API中调用SPI的接口时,其实调用的是transcriber中实现的类。
前面谈到了transcriber的启动,其装配了SPI实现的接口,下面的图形便展示了其映射网络模型的fromMd和toMd方法:

yang模块定义了neutron网络的MD SAL模型
Opendaylight中大量运用了yang技术,它很好地配合了网络设备厂商的NETCONF技术。Yang模型既能定义数据,也能定义RPC方法和通知。要学好Opendaylight,了解Yang是个必备的前提。当然其它的技术还有JAVA,MAVEN,OSGI,J2EE等。

如上图,这个模块基本上就neutron网络模型中的每个对象都有相应的定义。
ODL给yang模型提供了restconf接口,只要项目定义好yang模型,被装载进ODL后,系统就可以为这些模型提供restconf接口。用户可以直接调用这些接口用以操纵模型数据。下面我们演示一下这个操作过程。
首先我们得确保系统安装了odl-restconf feature:

然后可以使用下面的cURL命令访问我们的虚拟网络模型。比如显示所有网络:

创建网络:

后 记
Neutron北向接口项目本身在不断地发展,它的架构和代码会继续演进,该篇文章的深度探索只是针对目前版本的技术分析。
当然,希望大家积极参与社区贡献,为项目的成熟贡献自己的力量。就像前面所说,在Opendaylight中做开发是个很有挑战性的工作,要求的知识面和技术实力都比较高,能在这里遨游本身就是对自己的肯定。
对于neutronnorthbound项目,既能ODL提供了restconf接口,我认为有这么一天,自己定义的restful接口将会消失,转而直接使用MD yang模型的restconf接口。
转载自:九州云
声明: 此文观点不代表本站立场;转载须要保留原文链接;版权疑问请联系我们。


































